之前《云存储"六大金刚":哪一个服务适合你?》中介绍云存储应用,类似Dropbox、YouSendIt、idrive等云存储和共享工具的帮助下,通过互联网发送和共享大型文件变得容易起来。尽管通过类似网站可以实现互联网上传送文件,但分享庞大的数据依然是复杂的应用。FTP服务器让你轻松地共享这些文件。

据了解,FTP服务器支持文件传输协议,是互联网交换程序和数据文件的标准。基本上FTP站点是提供文件下载的网站。近日,从国外网站了解几款最好又免费的Linux FTP客户端。
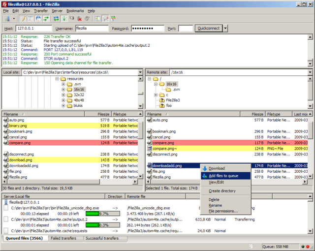
1.File Zilla(点击进入官网)
File Zilla是一个开源的,跨平台的Linux FTP客户端,采用一个标签式的用户界面,允许用户查看正在传输的文件的所有细节。File Zilla是通过网络传输较大文件的完美方式,它允许恢复大于4GB的文件。它的拖放功能使其能够更轻松地通过FTP传输文件。
2.Fire FTP(点击进入官网)
Fire FTP可以远程站点之间传输文件。它提供了最佳的性能,免费又安全的跨平台FTP/SFTP客户端,支持Mozilla Firefox。同时,也支持拖放功能,并允许进一步的文件检查如重命名、权限等。
3.gFTP(点击进入官网)
gFTP是一个GPL授权的免费软件。它支持Linux客户端的多线程文件传输,在基于UNIX的计算机上也可工作。这个程序是用C语言写的,支持FTP、FTPS、HTTP、HTTPS、SSH和FSP协议。你可以作为书签保存,也可以选择是否保存密码。












